Dans les données souches d'une panne, sélectionner la rubrique "Panne-Chevron" et changer du façonnage standard "Entaille-Marquer" au façonnage "Délarder-Marquer".
|
Dans le programme "Chevronnage", sélectionner la fonction de création "Pannes" ► "Positionner librement des pannes" |
|
|
Dans les données souches des pannes, changez l'option "Marquer-Entaille" à l'option "Délarder-Marquer" et confirmer avec. |
|
|
|
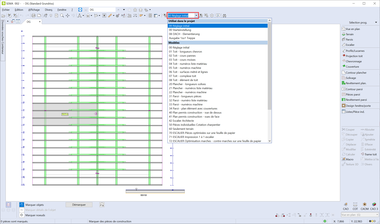
Un clic souris sur le réglage F7 dans la barre d'outils permet de passer d'un réglage pré-défini à un autre.
|
Exemple: Sélectionner l'option "Réglage de départ", un chevronnage standard est représenté dans la construction. |
|
|
Sélectionner le réglage "TOIT-Cours de panne" pour visualiser où les chevrons sont positionnés sur les pannes. |
|
|
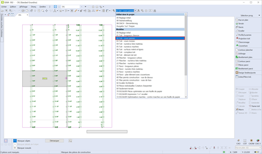
Sélectionner le réglage "TOIT-Longueurs de chevron" pour visualiser les longueurs des chevrons individuels. |
|
|
Dans le menu F7, il est possible d'éditer et de sauvegarder les réglages. |
Oui, pour faire cela, l'option "Représentation vue en plan - coupe horizontale" doit être active dans les réglages F7.
|
Représentation sans visualisation des poteaux |
|
|
Dans le menu F7, sélectionner la rubrique "Images+3D" > "Général" puis cocher l'option "Représentation vue en plan - Coupe horizontale". |
|
|
Les pièces de bois sont représentées dans la vue en plan. |
Marquer le limon correspondant et activer la vue de pièce. L'escalier est marqué dans l'élévation.
|
L'option "Marquer détails de l'objet" est active en bas à gauche dans le masque de dialogue. |
|
|
Marquer les arêtes du contour puis sélectionner la fonction de modification "Déplacer" pour modifier librement le contour. |
Cliquer dans l'espace libre en haut à droite de la barre d'outils. Cliquer droit avec la souris sur l'option: "Personnaliser"► "Standard" dans le menu affiché pour restituer l'état original des barres d'outils comme elles ont été livrées par SEMA.
|
|
Il est possible de créer plusieurs constructions du même projet de construction dans le gestionnaire graphique. Exemple: Créer un bâtiment avec un toit à deux pans standard. Si le client souhaite y ajouter un retour ou une lucarne, il peut copier cette construction.
|
Pour faire cela, sélectionner l'option "Fichier" ►"Gestionnaire graphique" ► "Construction". Sélectionner la fonction <Copier> pour copier le bâtiment avec tout son contenu. |
|
|
Ce procédé peut être repété autant de fois que souhaitée. Il est donc possible de réaliser rapidement des versions différentes d'un projet de construction tout en gardant une bonne vue d'ensemble. |
Déplacer la souris vers la zone d'intersection des axes et appuyer simultanément sur la touche <Ctrl>.
|
(Exemple: Création d'un perçage CAOM dans la zone d'intersection des deux axes) |
La touche <Maj/Shift> permet de saisir les arêtes imaginaires des pièces de construction. Mais la meilleure chose est: Cela fonctionne également pour tous les étages.
|
Créer une ligne CAO inclinée à partir du point d'intersection imaginaire des deux solives. |
|
|
Appuyer sur la touche <Maj/Shift> pour créer un point. |
Cela se fait facilement à l'aide d'une ligne CAO et d'une copie multiple (Alt+1) de celle-ci. La ligne CAO est copiée autour du centre du cercle.
|
Procédé:
|
Répartir rapidement plusieurs ségments dans un cercle à l'aide d'une copie multiple de la ligne CAO
Oui, vous pouvez agrandir rapidement des zones à l'aide de la fonction "Zoom rapide". Cette fonction est affichée dès que vous tenez enfoncé la touche gauche de la souris et la touche CTRL en même temps. La zone représentée peut également être agrandie ou réduite avec la touche + ou - sur le clavier en tenant enfoncé la touche CTRL. Il est ainsi possible de regarder ou saisir rapidement des détails dans la vue d'ensemble.
|
Fonction "Zoom rapide": La possibilité rapide pour regarder des détails du logiciel SEMA. |
Il est possible de saisir des lignes partielles à l'aide d'un clic souris sur des points de ces lignes / pièces de construction. Appuyer sur le chiffre souhaité, par exemple 3, pour saisir 1/3 ou 2/3 de la longueur de la pièce de construction. Appuyer sur le chiffre 5 pour saisir 1/5, 2/5 ou 4/5 de cette longueur.
|
|